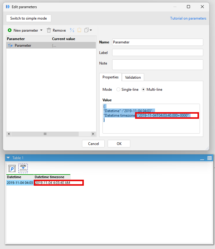
Is there a way to skip auto convert datetime in “Parse JSON” for datetime stamp value?
Can't think of a simple way to do that.
Possible workarounds:
- Parse JSON with the "PowerShell" or "Call Python" actions.
- Use text/regexp functions to modify dates before parsing in a way that they will not be recognized as dates; modify the dates back after the "Parse JSON" action. For example, replace
"Datetime" :"with"Datetime" :"-and remove the first character from the date after parsing.
Thanks, I am using python, but just thought to ask this question in case there was a way out of box in easyMorph.
I’d use the “Extract JSON property” action to pull the parent JSON node (if it exists), and then use the keepbefore()/keepafter()/keepbetween() actions to extract this particular text string.
FYI: Actually I ended up using SQLITE
SELECT kay, value,parent
FROM json_tree('{JSODATA}')
WHERE type NOT IN ('object', 'array');
then pivot by parent
1 Like
